6. The Version Browser : Workspace Groups

Workspace Groups
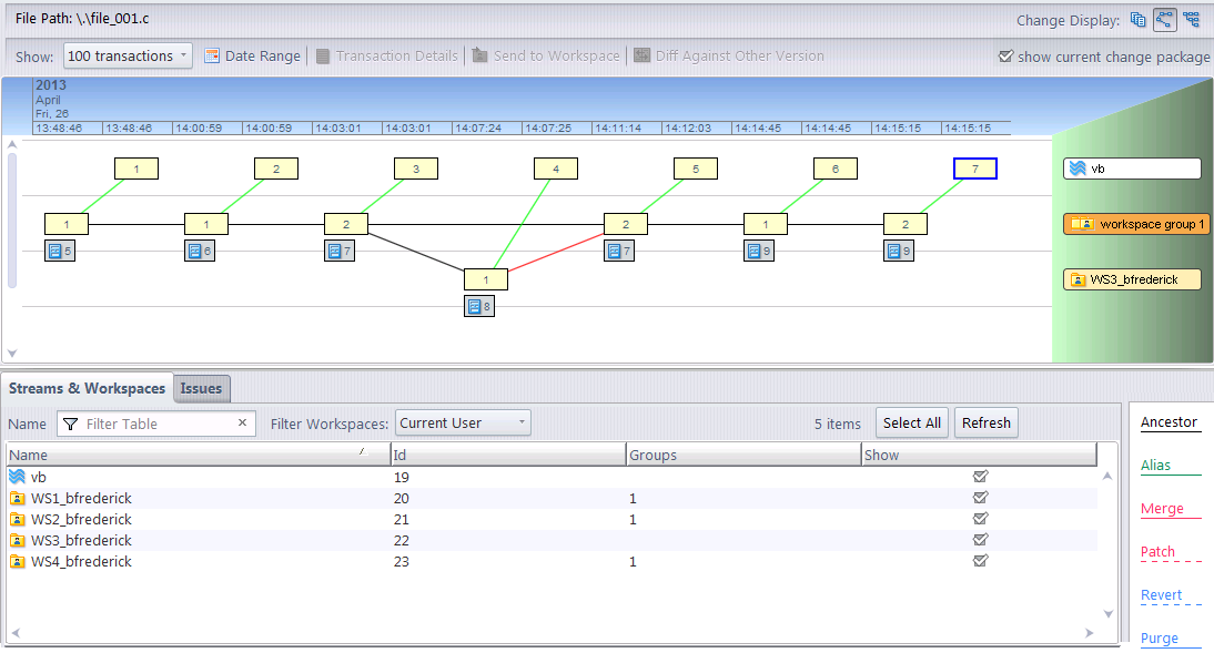
The Version Browser makes use of workspace groups to simplify the display of element versions that have been modified and promoted sequentially from multiple workspaces. Note that workspace groups do not exist or have any meaning anywhere other than the Version Browser.
Assume the following common sequence of events:
1.
2.
3.
4.
5.
6.
7.
8.
In a traditional version graph, the above scenario could be expressed as shown in the following figure:
In earlier versions of the AccuRev Version Browser, each workspace would have generated a new row in the graphical view, along with ancestry lines connecting the versions. In large installations with many workspaces and many changes, the Version Browser display could quickly become unmanageable.
As of AccuRev 6.0, the Version Browser provides a workspace group which represents all of the workspaces that fall along a common line in the version graph:
This makes the version browser much easier to navigate and understand. To see which workspaces belong to which workspace groups, view the Streams & Workspaces tab in the lower pane and check the “Groups” column.

Micro Focus