The Viewer Panel
You see the results of security-event analyses in the Viewer panel, which can display several different types of views. (See also Using Views.)
Although there are some views that display information about resources, most views are active channels, which are continuously evaluated collections of security-event data. (See also Monitoring Active Channels.)
Tip: Here are some Viewer Panel features you can use.
-
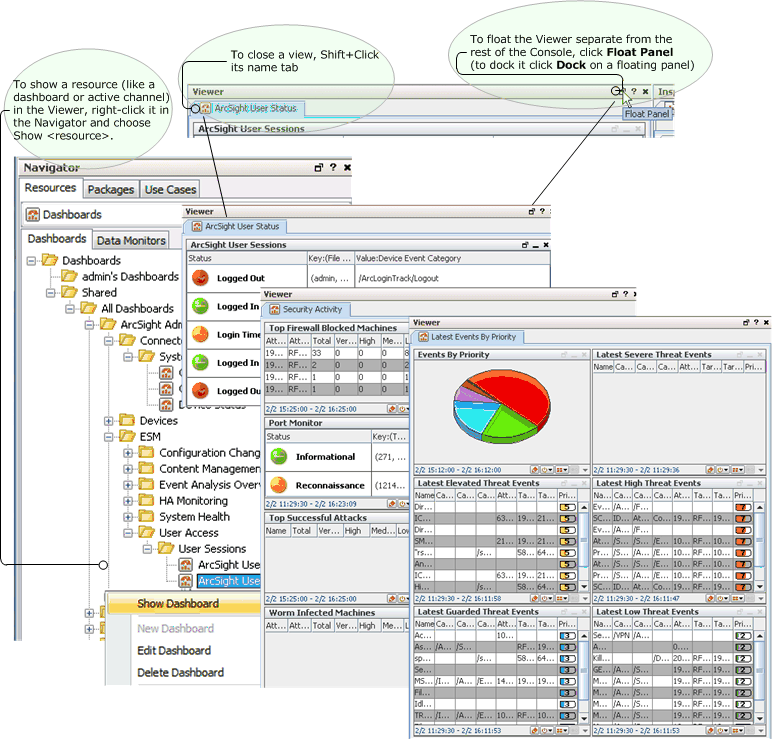
To show a resource (like a particular dashboard or active channel) in the viewer, right-click it in the Navigator tree and select Show <resource>.
-
To close individual views quickly, Shift+click their name tabs. (You can also right-click a view's name tab and select Close from the popup menu.)
-
To float the Viewer panel, click the Float icon at the top left of the Viewer.
The Viewer tabs in the Viewer panel have a live link at the top. You can click these links to open the contents in an external, fully functional browser window.
For security reasons, HTML that might include JavaScript, plug-ins, or other embedded objects are rendered in the default browser you specify through the Preferences dialog box. The default browser is also used by PDF document files.
If your Console is not already displaying a default set of pre-defined views, or if you want to change the views displayed, you can use these options:
-
Choose Window > Viewer Panel to open the panel if it isn't open.
-
Choose the Active Channels, Dashboards, or Threat Detector resource trees in the Navigator panel to find analysis tools or results to view.
-
Right-click a resource in a tree and choose Show <resource> to open it in the Viewer panel.
-
When multiple tabbed views are open in the panel, click the tabs at the top of the panel to choose the active channel you want to see, and the tabs at the bottom of the panel to choose which view of that active channel should be foremost.
To close an individual view, Shift+click its name tab. (You can also right-click a view name tab and choose Close from the popup menu.)
Using active channels and the many types of views they offer is fully covered in the topics under these headings: