Use the Decision Resolution tool to view and manually resolve decisions. To open the Decision Resolution tool, select a project in the Repository Browser and click .
To save decision resolutions to the repository, click . To generate the Decision Resolution report in HTML, click .
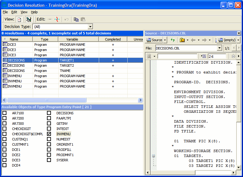
The figure below shows the Decision Resolution dialog box. By default, all Decision Resolution panes are displayed. To select panes to display, click View and check the options you require:
