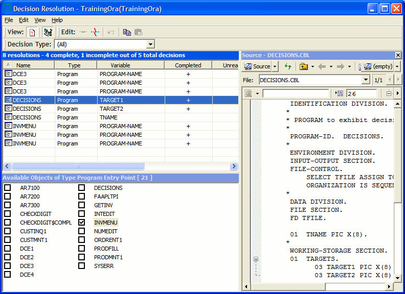
Understanding the Decision Resolution Tool Window

Use the Decision Resolution tool to view and manually resolve decisions. To open the Decision Resolution tool window, select a project in the Repository Browser and choose Prepare > Resolve Decisions.

To save decision resolutions to the repository, choose File > Save. To generate the Decision Resolution report in HTML, choose File > Report.

The figure below shows the Decision Resolution window. By default, all Decision Resolution panes are displayed. Select the appropriate choice in the View menu to hide a pane. Select the choice again to show the pane.