Attention: This feature is in Early Adopter Program (EAP) release status. We will continue the development of additional features and
provide additional interfaces via patch updates and future releases. Please contact
Micro Focus SupportLine if you require further clarification.
Enterprise server instances, also referred to as regions, are typically deployed as a scale-up server. This means that performance
is improved by adding or replacing the existing hardware components. Ultimately, the servers performance is limited by the
machines existing resources.
A Performance and Availability Cluster (PAC) enables you to configure regions in a scale-out architecture. In a PAC, multiple
regions work together, as a single logical entity.
A PAC can provide the following advantages over a single enterprise server instance:
- Availability - A PAC that utilizes distributed regions improves resilience to hardware or network issues.
- Performance - Multiple regions work together to maximize the overall performance and throughput, potentially performing better
than a single region.
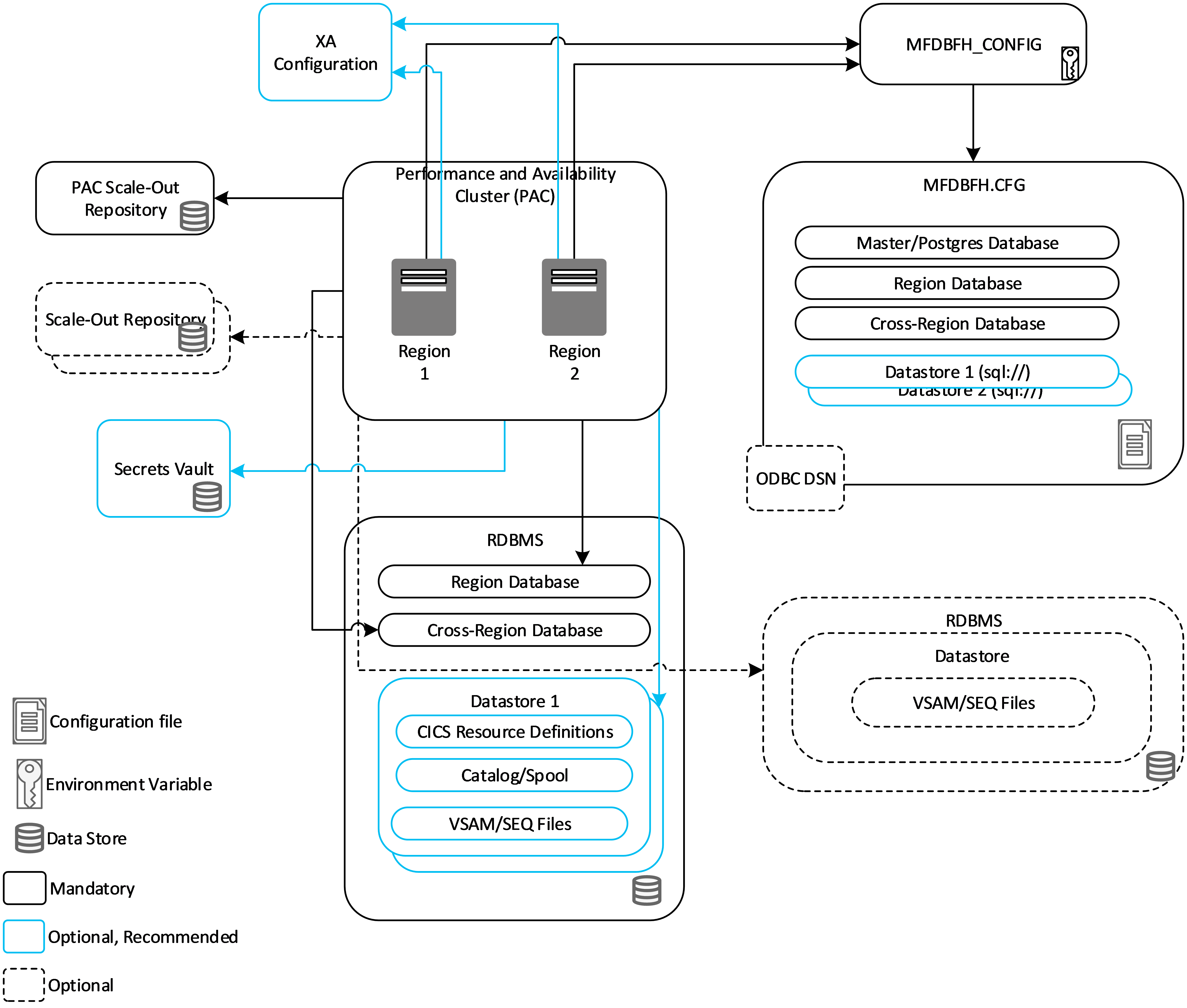
There are a number of mandatory components that must to be configured to support the basic function of a PAC. There are additional
optional components that can be configured depending on the required function of your PAC.
The following diagram presents both mandatory and optional components of the PAC architecture:
Mandatory PAC Components
Important: For information on prerequisite and third-party software versions supported by PAC, see the
Performance Availability Clusters (PACs) topic under
Additional Software Requirements.
Mandatory PAC components must be set up and configured to enable key functionality:
- Regions in a Performance and Availability Cluster (PAC)
- At the core of a PAC are the regions, a PAC can contain two or more regions. These regions can be distributed across hardware
to improve PAC resilience. All participating regions must be the same bitism, on the same OS and version, and have the same
product version installed.
- PAC Scale-Out Repository (PSOR)
- Regions in a PAC need to share synchronized user and system data. To facilitate the sharing and synchronicity requirement,
a PAC uses a data store referred to as a Scale-Out Repository (SOR). The mandatory PAC SOR (or PSOR) stores system configuration,
and other data that needs to be accessible by all regions in the PAC. The PSOR supports:
- Shared trace settings.
- The deployment of programs across all regions in a PAC.
- Killing a job from any region in the PAC.
- Keeping a set of active CICS resources synchronized, for example:
- Closing an FCT from any region in the PAC and managing the propagation of the close action throughout the PAC.
- Disabling a PCT takes effect throughout the PAC.
- VSAM shareoption enables CICS to act as a single user throughout the PAC.
- Sending PAC related messages to each region's console.
Note: A PAC must have only one PSOR.
-
Micro Focus Database File Handler Configuration
- A PAC requires
Micro Focus Database File Handler (MFDBFH) configuration. You will need to specify an mfdbfh.cfg file to store configuration information.
This file must be referenced in the
Configuration Information field for each of the regions that are members of the PAC. See
The Database Configuration File - MFDBFH.cfg for more information.
- RDBMS - Region and Cross-Region Databases
- As part of the MFDBFH configuration you will need to install and configure a compatible RDBMS. You must create a region and
cross-region databases to store information that support certain features and functionality that is used across more than
one region. See
Types of Database for more information.
Note: A PAC is effectively a single logical region. In the context of a PAC, a region database acts for the PAC. Locks to be shared
with another PAC, or other stand-alone regions, are stored in the cross-region database.
- Database File Handling Environment Variables (MFDBFH ENV)
- Environment variables need to be specified in the
Configuration Information field for each of the regions. For the mandatory PAC configuration only the MFDBFH_CONFIG variable is required. This variable
specifies the location of the database file handler configuration file. This configuration file enables you to store your
data files for enterprise server applications within a supported database. See
Database File Handling Environment Variables for more information.
- RDBMS Connection
- You must configure the connection method to be used for your RDBMS that contains your region, cross-region, and any optional
datastore databases. The two supported connection methods are:
- ODBC Drivers
- Database Connection Strings
Optional PAC Components
Optional PAC components can be set up and configured depending on intended function of your PAC:
- Scale-Out Repository (SOR)
- You can configure one or more SOR to store specific types of user data, currently limited to non-recoverable TS and TD queues.
You can choose which instances of user data are stored in a SOR using a SOR Model. For example, if only a subset of TSQs need
to be shared, then a SOR Model can be used to specify which TSQs are directed to the SOR. Instance data that does not match
a SOR Model rule continues to be stored on its local enterprise server instance. See
PAC and SOR Environment Variables for more information.
- Secrets Vault
- You might want to configure your scale-out repository so that it requires authentication when a client connects to it. If
this is the case, you can store the password in the
Micro Focus Secrets Vault. See
Providing Credentials for a SOR using Secrets for more information.
- Datastore
- Optionally, you can store your KSDS, RRDS, ESDS, line-sequential, fixed, and variable-length sequential files in a datastore
database. This provides both scalability and availability to the data that the PAC uses.
Note: Micro Focus recommends migrating your key system data files used by
Enterprise Test Server to a datastore. This will help minimize the risk that the data is a single point of failure. As a minimum, you should migrate
the following files, the CICS Resource Definition file,
catalog.dat, user catalogs, and spool files. Moving KSDS, ESDS, and transactional files to a datastore can provide enhanced data recovery
and scalability.
See
Configuring Datastores for more information. See
Configuring CICS Applications for Native Database File Handling if you are moving existing data files to a datastore database. See
Configuring the JCL Environment for Native Database File Handling if you want to configure your JCL environment to move catalog files to a database.
- Database File Handling Environment Variables (MFDBFH ENV)
- The additional optional MFDBFH configuration is dependent on the intended use and function of your PAC. See
Database File Handling Environment Variables for more information.