Active Directory Identity Enrichment

You can provide extended data for identities in Custom Query reports or create identity reports for security principals in Active Directory.

Determining Prerequisites

  • File Reporter collects Active Directory identity data automatically once per day by default — see Active Directory Identity Scans in the File Reporter 24.4 Administration Guide for details on running a collection manually.

  • Decide whether to extend an existing Custom Query file system metadata or permissions report, or report just on Active Directory identities themselves.

    • If extending an existing Custom Query report, determine whether that report data already includes Security Identifiers (SIDs) or GUIDs of the owner or permissions trustee.

    • If reporting solely on Active Directory identities, determine which of the extended attributes to include in the report — see the table and view definitions for ad.domains, ad.ds_objects, and ad.ds_objects_view for details on available attributes.

Designing the Report

The following example extends a "Direct User Assignment" Custom Query report, which identifies user accounts that have been assigned permissions directly to folders (as opposed to group membership), and shows a summary of the count of direct permissions per user by share path.

  1. Launch the File Reporter24.4 Report Designer in the Start menu.

  2. Enter your login credentials and click Login to open a list of your saved Custom Query reports.

  3. Click New Custom Query, enter a descriptive name, and click Create to launch the Report Designer Query Editor.

  4. Enter the following SQL statements into the Query Editor:

    Copy
    Basic Query - User Direct Permissions Summary
    SELECT
        ace.trustee_display_name,
        ace.scan_target,
        COUNT(*) AS ace_count
    FROM srs.current_ntfs_aces AS ace
    WHERE ace.trustee_type = 1
        AND ace.ace_flags & 16 <> 16
    GROUP BY
        ace.trustee_display_name,
        ace.scan_target
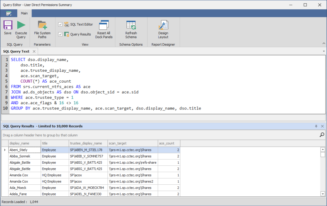
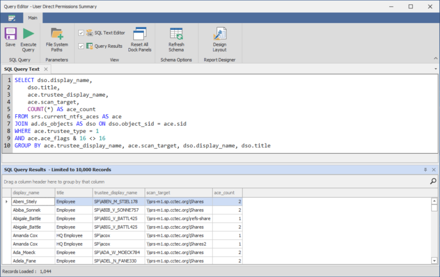
  5. Click Execute to open a preview of the report data. This query will produce a result similar to the following:

  6. Click Save to save the SQL you've entered to this point.

  7. Augment the data by joining with the ad.ds_objects table to include the Active Directory user display_name and title fields.

    Copy
    Enhanced Query - User Direct Permissions Summary
    SELECT
        dso.display_name,
        dso.title,
        ace.trustee_display_name,
        ace.scan_target,
        COUNT(*) AS ace_count
    FROM srs.current_ntfs_aces AS ace
    JOIN ad.ds_objects AS dso
      ON dso.object_sid = ace.sid
    WHERE ace.trustee_type = 1
      AND ace.ace_flags & 16 <> 16
    GROUP BY
        ace.trustee_display_name,
        ace.scan_target,
        dso.display_name,
        dso.title
  8. Click Execute to see the updated results, including the title and display_name fields.