In Reflection Desktop, aprire la sessione VT in cui si desidera inserire i comandi e le sessioni a cui si desidera inviare i comandi.
Aprire il Pannello CommandCast come indicato di seguito:
I passaggi dipendono dalla modalità dell'interfaccia utente.
|
Modalità dell'interfaccia utente |
Passaggi |
|---|---|
|
Barra multifunzione |
Nella scheda Strumenti, nel gruppo Strumenti, fare clic sul pulsante Pannello CommandCast. |
|
MDI classica |
Nella barra degli strumenti, fare clic sul pulsante CommandCast |
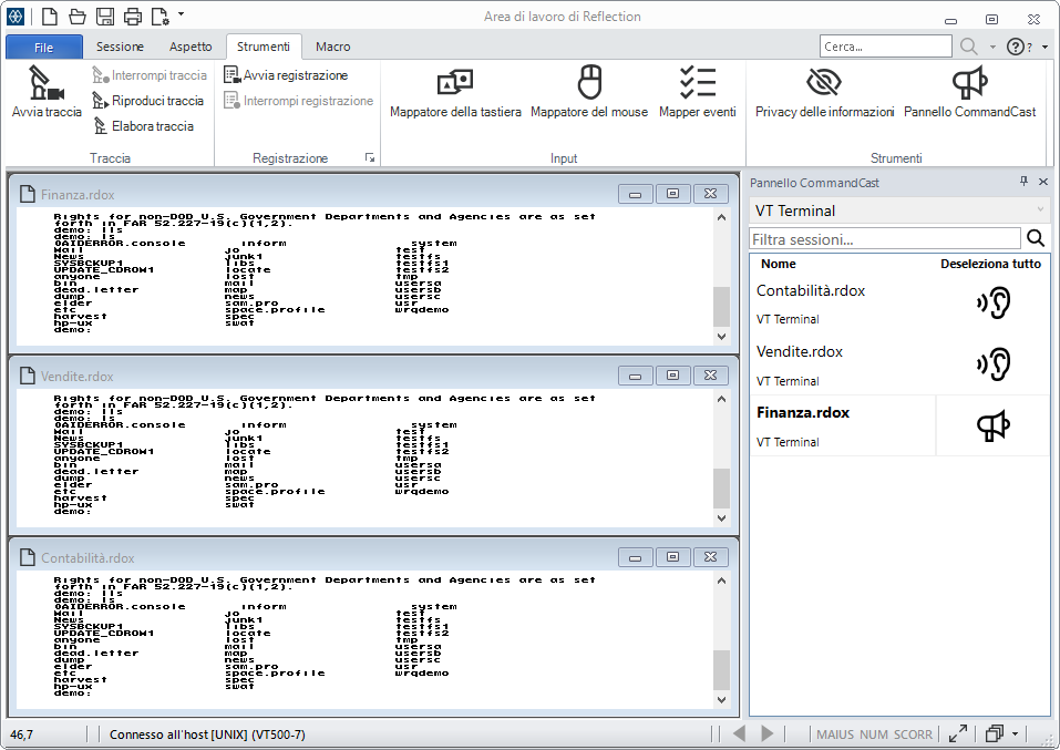
Il Pannello CommandCast visualizza l'elenco delle sessioni VT aperte.
Utilizzare il Pannello CommandCast per trasmettere i comandi a più di una sessione VT. Se si gestiscono più computer host, potrebbe essere necessario inviare lo stesso comando a più host e ridigitare il comando su ciascun host può essere noioso. Per risparmiare tempo, è possibile utilizzare CommandCast per trasmettere i comandi immessi in un host a un numero qualsiasi di host selezionati per ricevere i comandi.
È possibile selezionare le sessioni per le trasmissioni in entrata e in uscita nel Pannello CommandCast. I comandi immessi e l'output risultante vengono visualizzati su tutti i computer host a cui si sta effettuando la trasmissione.
Per ulteriori informazioni sull'utilizzo di CommandCast, vedere Trasmissione di comandi a più sessioni VT.
NOTA:CommandCast è supportato solo per le sessioni VT. È possibile utilizzare questa funzionalità per sessioni aperte in tutte le modalità di interfaccia utente salvo quella Classica.