29.3 Using the Default MIB File with External SNMP Systems

When Access Manager is installed, the NAM.mib file is placed in the opt/novell/devman/share/conf folder.

This MIB file contains the textual information of Identity Server and Access Gateway attributes. You can use these attributes to monitor the state of the system. The attributes are uniquely identified by an OID or namespace. Figure 29-2 shows the hierarchy of a MIB file viewed with a MIB browser.

Figure 29-2 The MIB file viewed in a MIB Browser

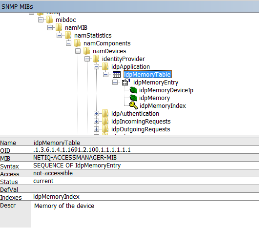
Each statistic entry in the MIB file has a corresponding description to help identify the attribute.

Figure 29-3 Description of an attribute in the MIB file

Every time a new Identity Server or Access Gateway is added or removed, the SNMP data available in Administration Console is updated. If a device is not accessible for any reason, the MIB file (when viewed with a MIB Browser) displays the last reported statistics for all attributes except for the Health Status of the devices. The Health Status of the devices are updated periodically.