Sample: Managed Application and Windows Forms

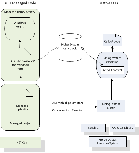
The Managed Customer + .NET WinForm sample ManagedCustomerWinForm.sln puts together the Managed Customer sample and the .NET Order Forms dialog that is used in the Customer + WinForm sample. These two together form a sample where all the COBOL is compiled to .NET and the Dialog System user interface remains in native code. The following diagram illustrates this.

GUID-A50E7BB4-50B2-45A7-8F13-6B5233FF13D6-low.gif

The advantage of moving all the code to .NET means that the native/managed interoperation through COM is no longer relevant, which simplifies the sample greatly. Compare this sample with the Customer + Win Form sample.

To create this sample: