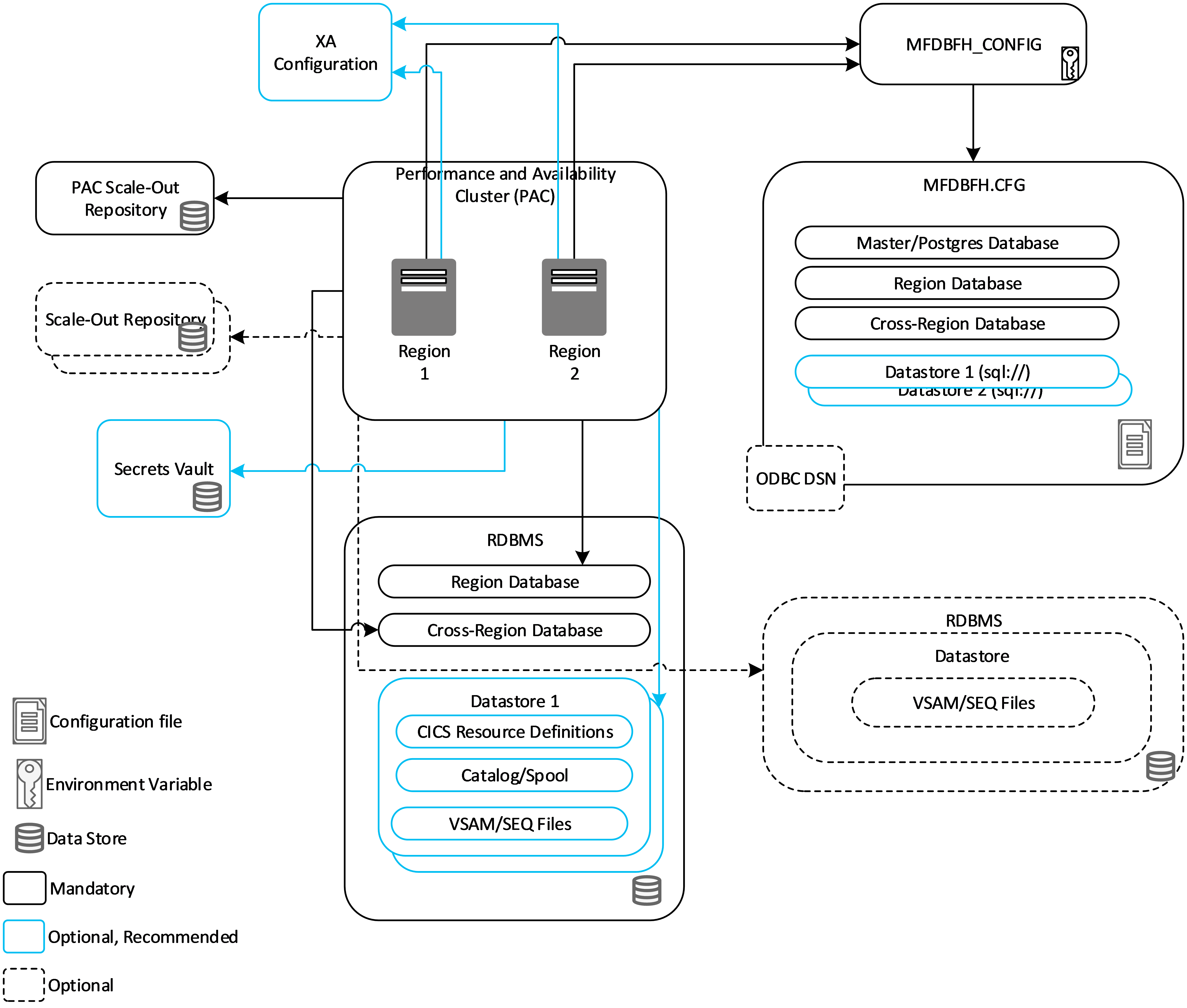
There are a number of mandatory components that must be configured to support the core function of a Performance and Availability Cluster (PAC). There are additional optional components that can be configured depending on the required function of your PAC.
The following diagram presents both mandatory and optional components of the PAC architecture:

The following sections describe the functions of the key components of the PAC and recommend when optional components should be considered.