View Compare/Merge

View Compare/Merge (VCM) is the tool you use to compare two views or subsets of two views, referred to as the source and the target. As part of the process, you can merge item differences in the source view to the target view.

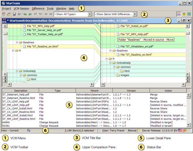
The View Compare/Merge UI is available in the StarTeam Cross-Platform Client and opens after running the View Compare/Merge Wizard.

View Compare/Merge UI

STARTEAM-5E32C47E-UI-VCMCOMPAREPERSPECTIVE-low.png

The View Compare/Merge window provides three perspectives for comparing and merging views, and for resolving item differences.

  • The Compare Perspective
  • The Merge Perspective
  • The Test Perspective

The image above displays the Compare Perspective.

VCM Menu

The View Compare/Merge menu consists of a subset of the main client menus, plus two additional menus specific to View Compare/Merge:

  • VCM Session, which enables you to view a View Compare/Merge session summary, change perspectives, save, export, or delete your session, display a session report, and commit your changes.
  • Difference, which enables you to view item properties, navigate to items with differences, merge file contents, and specify the merge action for an item.
VCM Toolbar

Frequently used View Compare/Merge menu commands corresponding to the VCM Session and Difference menus have corresponding buttons on the toolbar. Tool tips display when you hover your mouse over the toolbar buttons. Filters specific to View Compare/Merge and the current perspective display in the Filters drop-down list on the VCM Toolbar.

Note: The Refresh button on the toolbar in the Merge Perspective does not change the snapshot of the source/target in use. It only refreshes the display with the View Compare/Merge session data that was already gathered. For instance, it might re-group items based on changes made by the user in the View Compare/Merge window. For example, if you go back to the target view and move a file, when you return to the merge window and selected Window > Refresh , the moved file will still be shown in its original location.
Upper Pane

The upper pane serves a different function in each perspective:

  • In the Compare Perspective, the upper pane displays two trees comparing the items in the source and target views. The tree nodes are highlighted to show the differences for all item types in the views or folders being compared.
  • In the Merge Perspective, the upper pane displays the individual items on component tabs. The component tabs display View Compare/Merge icons indicating there are resolved or unresolved conflicts of that item type in the selected folder. Icons also display in the Merge Status property column for each item with resolved or unresolved differences. See the topic VCM Icons for an image and description of each icon.
  • In the Test Perspective, the upper pane shows the target check-out displayed in the same way as the Merge Perspective.
Lower Pane
The lower pane serves a different function for each perspective:
Compare Perspective
The lower pane shows the details and merge action for the items in the View Compare/Merge session. You can filter which items display in this perspective, and you can change the merge action for items in this pane.
Merge Perspective
The lower pane contains three tabs. An item Property tab displays the properties from the source and target views for comparison, and enables you to edit them. Two File Comparison tabs compare the contents of the source and target files, or the target and merged files.
Test Perspective
Contains the same information tabs as the main client window.